MediaGo 是一款免費、開源的串流影片下載器,內置瀏覽器可以輕鬆檢測網頁中的 M3U8 連結,只需載入影片頁面即可開始下載。

官方網站:https://downloader.caorushizi.cn/
原文連結:https://www.xiaoyao.tw/2024/09/mediago.html
使用說明:
啟動 MediaGo 軟體,在「素材提取」輸入影片網址,載入頁面就會自動檢測 M3U8 連結並加入下載列表。

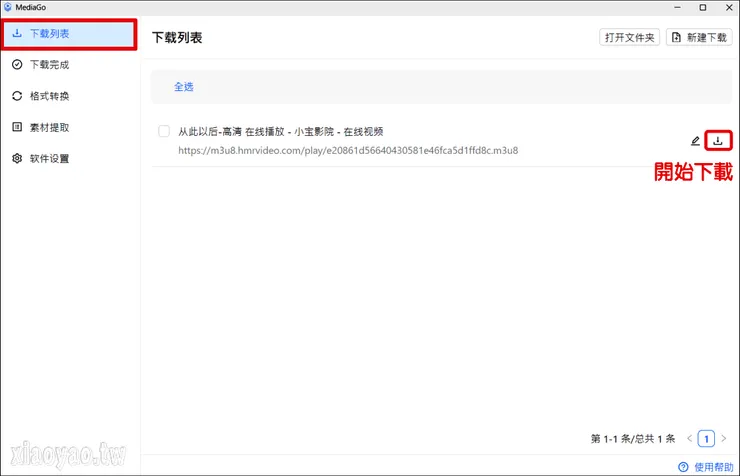
切換下載列表會顯示已加入的 M3U8 連結,點擊「下載」按鈕即可保存影片。

還可下載 BiliBili 高畫質影片無須登入,點擊「新增下載」可選擇哔哩哔哩視頻,輸入任意名稱和影片連結開始下載。























