- 首先準備markdown行程表

不知道只有我還是大家都有,這區塊右上其實有心智圖。
總之還是繼續用markmap
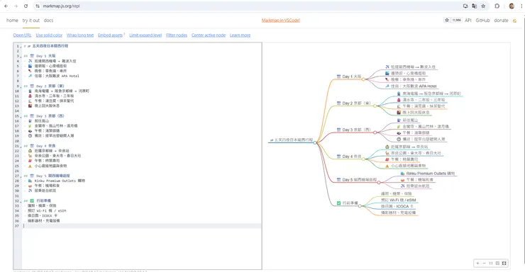
- 使用markmap
首先點選左上角try it out,然後貼上markdown到左邊區塊,右邊就會有心智圖

- 下載心智圖程式碼
請點選中間下面Download as interactive HTML
- 把程式碼貼到gemini
選擇canvas然後prompt我只寫show html in canvas:後面貼上程式碼

- 完成
再下一個prompt讓他修正顯示、美化或加一堆你想加的東西
有時候他做出來會跑版、太小,就可以用【請保留心智圖並且全部重寫】之類的
這邊就看運氣跟每個人下指令的功力了,總之做出來大概是這樣

- 分享
最後按下畫面右邊的[共用]按鈕->[複製連結]給同行夥伴就可以了

















