
以下是阿維在學畫第423至435天的每日學畫記錄,分享給想要詳細知道每一天我究竟做了哪些練習的繪友們!
【學畫Day 423(2023.09.16)】
今天從彰化鹿港退房之後就一路搭車回到台中北屯最熟悉的咖啡廳,然後寫了新的影片腳本、發了一篇極簡生活的文章,接著就來畫畫囉!今天繼續練習軀幹的結構,然後練了2分鐘的速寫!(速寫 Day 63)




【學畫Day 424(2023.09.17)】
今天繼續練習軀幹的結構、一點手臂,然後參考真人照片速寫骨架結構,最後臨摹一張漫畫圖!(速寫 Day 64)




【學畫Day 425(2023.09.18)】
今天練習手臂的結構!(速寫 Day 65)




【學畫Day 426(2023.09.19)】
今天繼續練習手臂(先畫骨架、再畫肌肉),還有一點腿部!(速寫 Day 66)






【學畫Day 427(2023.09.20)】
今天練習畫腿部,下半身果然比上半身的難度高呢!不過知道自己對於不同部位的掌握度不同,這個認識自己的感覺還蠻不錯的!(速寫 Day 67)



【學畫Day 428(2023.09.21)】
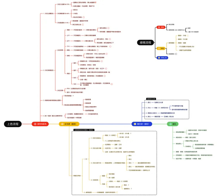
今天練習畫一點手的結構,今天主要在整理色彩學習的筆記,之前一邊速寫、一邊陸陸續續看了一些教學色彩的YouTube影片,把原本散亂的筆記整理成比較有系統、符合我個人偏好和理解的心智圖,之後就可以透過自創插畫來實驗看看這個上色流程!(速寫 Day 68)


【學畫Day 429(2023.09.22)】
今天練習畫腳掌!(速寫 Day 69)



【學畫Day 430(2023.09.23)】
今天也是練習畫腳掌!(回老家後明天可能沒辦法畫畫XD)(速寫 Day 70)

【學畫Day 431(2023.09.25)】
今天蒐集之後自創插畫的參考資料!

【學畫Day 432(2023.09.26)】
回老家過中秋休息兩天沒動筆,今天開始繼續畫畫囉!速寫骨架3個、衣服3件(練習概括皺褶),然後希望開始一邊練習插畫的上色,所以開始畫初步的線稿!(速寫 Day 72)




【學畫Day 434(2023.09.28)】
花了兩天研究配色,還沒配好,明天再繼續研究!

【學畫Day 435(2023.09.29)】
距離上次第一次挑戰自創插畫剛好過了一個月,這次第二次挑戰自創插畫,感覺這次畫得比第一次不順(XD),中間看了好多上色的影片,還用心智圖把筆記整合了一番,但實際要應用所學還有一大段距離!
這次尤其覺得「配色」非常得卡,灰階好像還好,但上色就崩了!這次也是貪心一下子塞了太多物件,想畫室內又想畫戶外,結果無法掌握,接下來我想要來多多臨摹,然後一個一個問題慢慢攻略囉!(自創的好處就是可以發現自己的問題所在)



新手畫家&YouTuber的一天生活!|一半時間都在床上?!不愛做家事、每天畫畫!|阿維の生活隨筆 EP 9|漫畫人阿維
EP 15 第二次自創插畫慘痛失敗?!看了一堆教程還是畫崩!愈晚學上色,才能更色?!|學畫435天|漫畫人阿維





















