這篇介紹LCM跟SDXL Turbo。
LCM
LCM是Latent Consistency Models推出的加速Lora,因為是以Lora型式推出,只要在工作流中加入Lora就可以使用,讓AI繪圖的時間大幅減少,同時期也出現了實時繪圖的應用。
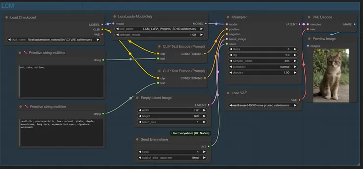
簡易的工作流如下圖:

這個工作流中我將CLIP Text Encode (Prompt)的文字欄位透過右鍵選單變成為輸入節點,將文字提示詞改用Primitive String mulitiline節點,這個處理方式可以讓同一組提示詞輸出到不同工作流中。
會這樣處理是因為最近為了測試不同模型重繪的效果,遭遇到模型不相容的問題,其中一個原因就是CLIP Text Encode (Prompt)不可以共用,因此採用這種手段解決,減少複製提示詞的時間。
從上圖中可以看到出圖的步數已經縮減到5步就可以畫出不錯品質的圖,LCM的出現,除了節省出圖時間,也降低了硬體的門檻。
另外採樣器必須選用LCM,才可以有效地使用LCM lora。
除了SD 1.5可用的LCM Lora外,SDXL也有對應的LCM Lora可用。
下圖是採用了直接融合LCM的模型後的工作流。

這個工作流少去了Lora的節點,同樣可以達到快速出圖的效果,但會受限於基底模型的風格。
SDXL Turbo
下圖的工作流是為了同時測時兩種SDXL Turbo模型搭建的。

比起工作流的架構,SDXL Turbo模型的使用重點在CFG跟Steps參數。
CFG是classifier-free guidance的縮寫,粗淺的解釋就是提示詞的相關程度,數值愈小則在執行過程中AI會忽視提示詞的相關性跟順序,減少推理的時間。
Steps是執行步數,以往需要高步數才可以繪製出高細節及高畫質的圖片,使用SDXL Turbo的模型可以在1步就畫出可以看的圖片。
上圖中下半使用的模型是SDXL Turbo模型,是官方釋出的基底模型,搭配適當的提示詞可以實現1步出圖。
上圖中上半使用的模型是名為Turbovision XL系列的模型,是以SDXL Turbo為基底訓練出來的模型,雖然需要3步以上才可以畫出不錯的圖,但是畫質跟細節會比SDXL Turbo模型來得好。
結論
LCM 跟 SDXL Turbo都是2023年底發表的,撰文的此時Stable Diffusion已經在2024年2月推出了新的Stable Cascade模型,看相關的報導和討論,Stable Cascade使用的就是小圖像放大增加細節的做法去生成圖像,因而分成了三階段處理文生圖的過程,目的在減少模型訓練的時間跟提高生成圖像的效率。
採用相同的概念,我們也可以先使用LCM或SDXL Turbo去生成草圖,再給其他模型用圖生圖的方式增加細節跟提高畫質。
這樣在抽卡階段就可以快速生成大量的草圖,再挑選喜愛的圖片做進一歩處理。


















