用人工智慧編輯過世的狗狗照片
#微軟設計師
留言
李四郎的沙龍
8.0K會員
2.2K內容數
叔本華認為不孤獨就庸俗,似乎有道理。目前比較喜歡艾蜜莉‧狄金生那樣,有點與世隔絕,或許像陶淵明說的:「常著文章自娛,頗示己志。忘懷得失,以此自終。」寫詩在我而言,有點像原始人結束了一天的生活,穴居時就著柴火,在牆上塗鴉白天那頭絕美的水鹿。也像是漫遊散步的方式、胡思亂想的方式。
李四郎的沙龍的其他內容
2025/03/27
後面這張好像花了七千塊

2025/03/27
後面這張好像花了七千塊

2025/02/16
今天下課後不時想起sandl,走路時還差點掉淚。躺在床上,忽然聽見房門外有聲音,居然以為牠在家裡⋯⋯。
今天帶學生讀《傲慢與偏見》,聽他們舉例說什麼行為是傲慢、什麼言語是偏見,很有趣。
好難過喔!想念牠。

2025/02/16
今天下課後不時想起sandl,走路時還差點掉淚。躺在床上,忽然聽見房門外有聲音,居然以為牠在家裡⋯⋯。
今天帶學生讀《傲慢與偏見》,聽他們舉例說什麼行為是傲慢、什麼言語是偏見,很有趣。
好難過喔!想念牠。

2024/09/20
想念妳ㄎㄠㄎㄠㄎㄠ的咀嚼聲音
想念妳ㄎㄛㄎㄛㄎㄛ的打呼聲音
想念妳在屋子裡跑來跑去時
爪子打磨磁磚的聲音
想念妳為了陌生人經過家門而吠叫的聲音
想念妳曾努力想學人說話而咿咿啊啊的聲音
卻最怕想起妳年老且單獨在家時倒地爬不起來又掙扎在滿地屎尿上不停用頭撞地板的聲音
當妳在懷裡慢慢鬆軟

2024/09/20
想念妳ㄎㄠㄎㄠㄎㄠ的咀嚼聲音
想念妳ㄎㄛㄎㄛㄎㄛ的打呼聲音
想念妳在屋子裡跑來跑去時
爪子打磨磁磚的聲音
想念妳為了陌生人經過家門而吠叫的聲音
想念妳曾努力想學人說話而咿咿啊啊的聲音
卻最怕想起妳年老且單獨在家時倒地爬不起來又掙扎在滿地屎尿上不停用頭撞地板的聲音
當妳在懷裡慢慢鬆軟

你可能也想看


















背景:從冷門配角到市場主線,算力與電力被重新定價
小P從2008進入股市,每一個時期的投資亮點都不同,記得2009蘋果手機剛上市,當時蘋果只要在媒體上提到哪一間供應鏈,隔天股價就有驚人的表現,當時光學鏡頭非常熱門,因為手機第一次搭上鏡頭可以拍照,也造就傳統相機廠的殞落,如今手機已經全面普及,題

背景:從冷門配角到市場主線,算力與電力被重新定價
小P從2008進入股市,每一個時期的投資亮點都不同,記得2009蘋果手機剛上市,當時蘋果只要在媒體上提到哪一間供應鏈,隔天股價就有驚人的表現,當時光學鏡頭非常熱門,因為手機第一次搭上鏡頭可以拍照,也造就傳統相機廠的殞落,如今手機已經全面普及,題

《轉轉生》(Re:INCARNATION)為奈及利亞編舞家庫德斯.奧尼奎庫與 Q 舞團創作的當代舞蹈作品,結合拉各斯街頭節奏、Afrobeat/Afrobeats、以及約魯巴宇宙觀的非線性時間,建構出關於輪迴的「誕生—死亡—重生」儀式結構。本文將從約魯巴哲學概念出發,解析其去殖民的身體政治。

《轉轉生》(Re:INCARNATION)為奈及利亞編舞家庫德斯.奧尼奎庫與 Q 舞團創作的當代舞蹈作品,結合拉各斯街頭節奏、Afrobeat/Afrobeats、以及約魯巴宇宙觀的非線性時間,建構出關於輪迴的「誕生—死亡—重生」儀式結構。本文將從約魯巴哲學概念出發,解析其去殖民的身體政治。

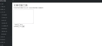
網址:https://gadget.chienwen.net/x/text/articlecut
這個網頁裡面有許多小工具,
但感覺現在有很多被 AI 取代掉的東西,
推薦大家可以來用看看~

網址:https://gadget.chienwen.net/x/text/articlecut
這個網頁裡面有許多小工具,
但感覺現在有很多被 AI 取代掉的東西,
推薦大家可以來用看看~

這邊紀錄使用Bing images create 生成原圖並利用Tensor art

這邊紀錄使用Bing images create 生成原圖並利用Tensor art

寬景Wide view
鳥瞰Bird view
前景Foreground
背景Background
正面Front View
側面Side View
俯視Top View
景深Depth of field
微距鏡頭Macro Shot
超特寫Extreme Close up

寬景Wide view
鳥瞰Bird view
前景Foreground
背景Background
正面Front View
側面Side View
俯視Top View
景深Depth of field
微距鏡頭Macro Shot
超特寫Extreme Close up

作為一個 Windows 作業系統的使用者,用 Bing 來產生圖片,應該是理所當然的吧! 哈哈哈!
Copilot 設計工具 的網址在此。
老實說,我使用 TensorArt 的目的就是要畫瑟瑟(發抖)的圖,您懂的!(眨眼),但偶爾要畫個示意圖,還是臉書發文配個圖, Bing 的生圖還是方便...

作為一個 Windows 作業系統的使用者,用 Bing 來產生圖片,應該是理所當然的吧! 哈哈哈!
Copilot 設計工具 的網址在此。
老實說,我使用 TensorArt 的目的就是要畫瑟瑟(發抖)的圖,您懂的!(眨眼),但偶爾要畫個示意圖,還是臉書發文配個圖, Bing 的生圖還是方便...

這是一場修復文化與重建精神的儀式,觀眾不需要完全看懂《遊林驚夢:巧遇Hagay》,但你能感受心與土地團聚的渴望,也不急著在此處釐清或定義什麼,但你的在場感受,就是一條線索,關於如何找著自己的路徑、自己的聲音。

這是一場修復文化與重建精神的儀式,觀眾不需要完全看懂《遊林驚夢:巧遇Hagay》,但你能感受心與土地團聚的渴望,也不急著在此處釐清或定義什麼,但你的在場感受,就是一條線索,關於如何找著自己的路徑、自己的聲音。

本文分析導演巴里・柯斯基(Barrie Kosky)如何運用極簡的舞臺配置,將布萊希特(Bertolt Brecht)的「疏離效果」轉化為視覺奇觀與黑色幽默,探討《三便士歌劇》在當代劇場中的新詮釋,並藉由舞臺、燈光、服裝、音樂等多方面,分析該作如何在保留批判核心的同時,觸及觀眾的觀看位置與人性幽微。

本文分析導演巴里・柯斯基(Barrie Kosky)如何運用極簡的舞臺配置,將布萊希特(Bertolt Brecht)的「疏離效果」轉化為視覺奇觀與黑色幽默,探討《三便士歌劇》在當代劇場中的新詮釋,並藉由舞臺、燈光、服裝、音樂等多方面,分析該作如何在保留批判核心的同時,觸及觀眾的觀看位置與人性幽微。

這是什麼大問題嗎?這樣就寫一篇文章,會不會太混了! 會! 其實蠻混的! 哈哈哈!
1.英文不好,乾脆用中文。就用微軟 Copilot 設計工具 的網址在此。好啦!

這是什麼大問題嗎?這樣就寫一篇文章,會不會太混了! 會! 其實蠻混的! 哈哈哈!
1.英文不好,乾脆用中文。就用微軟 Copilot 設計工具 的網址在此。好啦!













