Unity UPR 是一款資源檢測軟體,用於不同平台的基本規範來進行專案優化的指導,這篇就要來教學怎麼在 Windows 系統上使用 cmd 來導入專案資訊到網站的 Unity UPR 進行資源檢測。

網站的準備
Unity UPR網站
我們到網站上之後,先登入自己的Unity帳號,接著點擊現在開始使用,會進到「我的項目」這個頁面,在這個頁面你會看到你以前創建的Unity Project ( 如果之前有使用過的話 ),然後點擊創建項目。

進到我的項目裡面
創建項目後可以看到有幾項內容要填,
1. 我的組織,基本上就是選擇自己的帳號
2. 項目名稱,就是填寫現在這個測試的專案名稱
3.項目包名,如果你要直接在安卓手機上跑遊戲來收集數據的話,就要填寫這個,以現在這個檢測方式可以不填
4.Unity版本號就是選擇你這個專案使用的Unity版本
5.遊戲類型,直接選擇即可,紅點點就是必填的項目,其他自行選擇。

創建項目需要填寫的資料
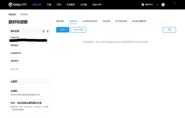
創建完按下確定之後,你就會看到項目已經生成出來了,再次點擊,就會進到項目測試的這個頁面,我們直接選擇資源檢測的這個分頁,會看到一個導入的選項,接下來會看到”無資源檢測。你可以使用Asset Checker發現資源文件中存在的問題。”這句話,我們點選「Asset Checker」,下載工具包。

進到項目測試的頁面選擇資源檢測的分頁

因為是用Win,所以這邊我們下載AssetChecker Win
工具包看要放在自己電腦的什麼位置,都可以,然後記得解壓縮,到這邊就可以先停止,我們要到電腦的本地端進行作業。
電腦本地端作業
cmd與Unity的操作
剛剛我們已經下載好AssetChecker工具,也解壓縮好了,等下會使用到檔案路徑,所以我們主要要複製到有assetcheck.exe在的資料夾路徑。假設我放在D槽,然後assetcheck.exe在unity-asset-checker-win-1.19.5的資料夾裡面,那我要複製的路徑就是 ( 看以下圖片 )。

接下來我們要啟用CMD來幫我們使用AssetChecker工具,在電腦的開始按右鍵,選擇執行,打上cmd,按下確定。

我們因為要使用AssetChecker工具,所以要切換到AssetChecker工具的資料夾內進行作業,這邊打上cmd的指令 — cd /d ( assetcheck.exe所在的檔案路徑 ),按下Enter,此時就會看到前面變成我們剛剛輸入的路徑了,代表現在可以開始使用AssetChecker的指令。

再來我們要生成配置文件,這樣才能夠把資料導入Unity UPR裡面,我們可以在Unity UPR的文檔裡面看到這個指令的教學,然後把指令打上。

Unity URP文檔

你會看到跑出一大串東西,可以不用管它
接下來我們要抓你的Unity專案進來檢測,所以要知道你專案的位置,因為是整個包測試,就只要複製到有資料的那一層即可。假設你的Assets資料夾在antivine2023下面,那就只需要複製到antivine2023即可。
我們要繼續使用下一個指令,在Unity UPR文檔是看得到的,因為我之前有試過打上projectid,是失敗的,所以這裡我們只要打上 assetcheck.exe — project=<project_path> 就好了,然後按下Enter。

讓它跑一下之後你就會看到跑了一大堆東西出來,這樣大致就是完成檢測了,然後我們要把資料導入到Unity UPR。

我們回到assetchecker工具的資料夾,要在裡面尋找一個 assetcheck_result.json 的檔案,接下來到網站的資源檢測分頁,按下導入,選擇 assetcheck_result.json 檔案,按下開啟。

就可以看到成功的把資訊上傳了,總共有1622的項目需要修正,可以按下眼睛看更清楚的細節。

裡面都有詳細的描述你應該怎麼做,然後每個類型都有標示出來,非常的方便也很容易懂,接下來就是修正你專案的時候啦!

最後補充一些重點:
1. 需要修正的項目只要修專案有用到的就可,因為它是整個包去檢測,所以會連沒有用到也一起提出來修正,這點要注意,不要白白浪費掉寶貴的時間。
感謝您完整的看完本篇文章,如果覺得不錯的話可以給我鼓勵,或是有不同的想法也可以留言討論。祝您有美好的一天!























