Linux Mint使用到第二週,其實麥克已經大致適應Linux環境了。這次的文章就讓麥克接續上集遇到的輸入法問題,看看麥克能否順利解決遇到的危機呢?

修復不能在特定軟體中使用Fctix打中文問題
在上集的最後麥克提到,自從某次更新過後便無法在Line及Telegram上打中文。一開始麥克以為是哪次訊息軟體的更新導致無法輸入中文,上網爬文則發現環境的設定最好強制指定輸入法。然而,在文章內的解法在麥克看來就像外星文字一樣根本無法理解,因此麥克靈機一動:既然是環境的問題,不如先確定輸入法的設定有沒有跑掉!根據先前找到的教學,麥克使用`im-config`指令檢查輸入法設定,發現原來是這邊的設定跑掉了,重新設定後重開機,問題就順利解決了。
im-config設定調整前/後
修復Line在Bottles更新後遇到電話會閃退問題
就在麥克發表上篇文章不久,麥克發現自從某次系統軟體更新後只要有人從Line打電話給麥克,程式都會自動閃退。麥克左思又想實在是不得其解:怎麼之前好端端的就出事了呢?還好有了先前的經驗,麥克決定進入Bottles把所有當初教學文章提及的套件全部重新安裝一次,問題很神奇的就消失了!這邊最大的收穫大概是如果軟體出了問題,不妨先重製設定或重新安裝看看。幸好麥克遇到的問題都只是單純的設定跑掉,能夠輕鬆排除。
使用Stable diffusion
說起近期最火紅的東西,那肯定就是AI了。完全沒有繪畫技能的麥克在得知可以離線玩AI繪圖的程式存在後就常在閒暇時間測試Stable diffusion Webui。既然搬到Linux來,麥克自然也想試試Stable diffusion (SD)在Linux上的表現究竟會不會比Windows版本快速。
Automatic1111 Webui
麥克首先嘗試的當然是最熟悉的Webui版本,跟著Debian-based的指示走就能順利安裝需要的額外軟體,接下來就是老樣子執行`webui.sh`進行安裝了。雖然安裝到執行非常順暢,但麥克關閉SD後照正常流程修改`webui-user.sh`檔案調整相關設定,卻發現不管怎麼處理執行這個檔案都會直接閃退,造成只能使用`webui.sh`打開SD卻無法進行xformers、medvram等相關設定,跑起來體感並沒有變快的感覺。
Easy diffusion
由於Webui版本的SD未能達到麥克的預期,因此麥克又踏上爬文的旅程。在過程中,麥克發現Easy diffusion的專案,下載之後只要按下一個檔案就會從頭到尾幫使用者裝好需要的各種套件,完全不用管其他事情。身為懶人的麥克馬上受到吸引,開始安裝Easy diffusion。可能是因為需要一次包辦下載所有東西,Easy diffusion的安裝時間大概比Webui版本多了一倍,吃掉的硬碟大小也比Webui版本大非常多。啟動之後是專案開發者們自行設計的使用者界面,在設定裡就能調整Vram設定。然而,麥克很快就現這個版本的SD沒有辦法安裝自己想裝的外掛程式,例如麥克常用的Ultimate Upscale在麥克下載的版本中就沒有被囊括,似乎也無從自行安裝外掛。這個原因加上用起來不太習慣的界面,讓麥克最終還是選擇另尋他路。
ComfyUI
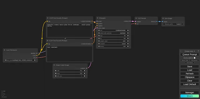
接下來麥克找上的是以工作流著稱的ComfyUI。這個版本的SD界面就像流程圖一樣,使用者能夠很明確的知道整個產圖流程並進行調整,讓根本不會打Code的麥克有突然變成系統工程師的錯覺。安裝流程也十分簡單,一樣是跟著網站上的教學順順走下去,抓專案下來、安裝pytorch及所需套件就沒問題了。ComfyUI用起來在速度上就非常有感了,麥克習慣的圖像尺寸以往都需要2分鐘多才能跑完,ComfyUI幾乎都能在1分鐘內結束,但很有可能跟軟體自動選擇lowvram的選項而非medvram的選項執行SD有關。雖然前期需要花些時間學習界面,但上手之後麥克真的覺得挺好用的,因此決定先使用ComfyUI一陣子。

ComfyUI預設的使用者界面
稍微客製/美化Linux桌面與使用者界面
雖然上回麥克有提到想對目前的Linux桌面進行美化,但使用過一陣子以後便覺得似乎也習慣了預熱的界面,不想做什麼大改動。最終麥克只有做非常基礎的美化,大致上是將界面改成比較接近麥克先前在用的Windows 11的風格與更換桌布。
開始欄置中
雖然先前Windows版本的開始欄都是靠左,但自Windows 11起開始欄就預設成置中了,麥克個人非常喜歡這個改動,而在Linux Mint改這個也不難,只要對工具列點選右鍵,將"edit panel"選項勾選,就可以自由拖曳程式及開始欄的位置了!

置中開始欄(with edit panel)
更換背景桌布
接下來就是換掉Linux Mint的內建桌布。麥克先用ComfyUI畫了幾張桌布,接下來就進入設定中的背景,將桌布的資料夾加入,系統就會使用資料夾中的桌布了!在背景的設定中也能調整桌布更換頻率與順序等等,跟在Windows的設定並無二致。

Linux Mint桌面背景設定
更換鼠標與界面圖示
雖然Linux Mint內建的界面圖示很酷,但身為長期Windows使用者的麥克還是比較習慣Windows簡單粗暴的界面圖示。還好在主題中,有人已經上傳Windows 10樣式的界面圖示,麥克就直接下載拿來用了,鼠標也是就從預設的改為其他版本的鼠標。

更換主題與鼠標
總結:適應良好
做到這個地步,麥克可以說算是對Linux Mint的筆現十分滿意了。事實上由於各種耽誤,在撰寫這篇文章的同時麥克早已日常使用Linux系統超過三週,順利完成挑戰了。下回的第三週麥克想分享這陣子使用Linux系統的所見所聞與感想。欲之劇情如何,咱們下回待續。

























