#maxask #惡意軟體 #瀏覽器被惡意或廣告工具綁架
URL轉址(重定向、重新導向):當使用者瀏覽A網址時,自動跳轉到B網址。-

(圖為惡意、假的搜尋引擎)
-
發生情境:
使用edge瀏覽器,使用Google搜尋引擎,
搜尋XXX關鍵字,網頁自動跳轉到maxask的搜尋介面。
-
補充,使用Chrome瀏覽器,使用Google搜尋引擎是正常的,並未被導轉,
且Chrome自動關閉有惡意的擴充功能,並列舉出項目建議你移除。

(直接顯示在擴充,edge上確實沒特別顯示。)
-
多年前開始使用edge的原因是,習慣開多個頁面,edge會有效降低使用記憶體,
Google插件、功能無痛轉移,貌似沒有太大轉移陣痛期?
多年後開始不知道兩者差異點在哪裡XD 請問大家都使用什麼瀏覽器居多?
-
產生問題:
(下述描述為擷取蒐集資訊的關鍵內容)
儘管maxask提供搜尋結果,卻不準確,並且可能包含贊助的、不可靠的、欺騙性的和可能的危險內容。非法搜尋引擎通常會收集有關其訪問者的資訊。
更重要的是,maxask可能具有數據跟蹤功能,因為它們是瀏覽器劫持者的標準配置。
目標資訊可能包括:
訪問過的 URL、查看的頁面、搜索的查詢、瀏覽器 Cookie、使用者名/密碼、個人身份詳細資訊、財務相關數據等。收集到的信息可以通過出售給第三方來獲利。
-
搜尋引擎兩者差異,
1.網域跟Google明顯不同


2.跟Google搜尋引擎介面差異
header:Logo會因特殊節慶而有不同變化、右邊會有快速設定、應用程式、登入鍵。
搜尋介面差異:會有下拉式關鍵字可以選擇,語音、相簿、文字搜尋功能鍵切換。
footer:相關搜尋、目前位置(根據你的活動紀錄)
以及內容產生的差別:根據關鍵字Google會跳出Goolge翻譯、關鍵字廣告。

(圖為maxask,假的Google搜尋引擎)

(圖為Google,真的Google搜尋引擎)
-
●瀏覽器被綁架後,你可以做的事情:
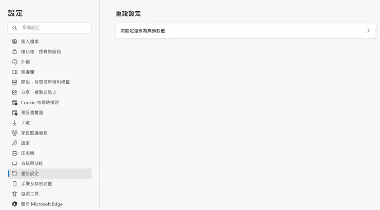
一、瀏覽器還原預設值
(目前看起來是透過擴充功能影響)
從設定→重設設定→將設定還原為其預設值

二、移除有疑慮的擴充功能,或者透過關閉、開啟,
一個個測試是哪個擴充功能開啟後,瀏覽器會自動跳轉。
以下是搜尋網友+Chrome回報有惡意程式的擴充功能:
■Spark YouTube AdBlock
■Full Screen Capture
■FadBlock: Friendly Adblock for Youtube
■Flash Video Downloader
■Veido Downloader Pro
看起來全部都是與免費移除廣告、下載影片相關的擴充功能。
三、查詢瀏覽器設定是否有被調整
像是首頁設定、網站權限,瀏覽器→設定→Cookie和網站權限→網站權限
檢查是否有異常的網站擁有允許權限,移除該網站權限。
(看起來還是因為擴充功能影響,刪除後就恢復正常,或直接將瀏覽器還原設定是最快)
可以複製網域名稱,簡略說明也就是網址刪除https:// 和 http:// (網路協定),去網路上搜尋,會有相關資訊出來說明此網域的功用。
參考資訊:
2022/9/14
(這是一個說明Maxask的網站,並且提供移除軟體服務。)
請自行評估軟體安全性
刪除 Maincaptcha.top 彈出廣告 (病毒清除指南) (malwaretips.com)
四、檢查電腦近期是否有自動下載不明程式
五、更新防毒軟體、掃描電腦或安裝防毒軟體
歡迎大家推薦覺得不錯的防毒軟體或使用過覺得推薦品牌
參考:
【教學】Win10 / Win11 內建的惡意軟體移除工具 (清除木馬或流氓軟體)-歐飛先生|痞客邦 (pixnet.net)
-
●3個發生時,要警覺的事情:
1.陌生的廣告和彈出式視窗
2.瀏覽器設定遭意外串改
3.電腦速度變慢
-
●有趣的流量觀察
搜尋到Similarweb(提供網站排名和競爭性資料分析的網路平台)
maxask.com流量分析、排名和受眾 [6月 2024] | Similarweb
因為非付費帳號也未登入,就簡約看報告,
只抓我有興趣的數據分享,剩下可以點入上方連結自行研究。
1.從過去3個月的總訪問量,4月(941.8K)到6月(3.4M),可以看到流量明顯攀升。

2.從主要來源流量來源,76.77%都是直接管道。
可能原因是因為搜尋引擎是直接被綁架?...

3.最有趣的是社群媒體導流Maxask
猜測是使用Youtube或Vimeo時,因為某個功能或程式被綁架導轉到Maxask?
不曉得跟使用者裝擴充功能有沒有正相關(裝擋YT廣告的擴充功能)。

4.從Maxask導到其他網站連結
抬頭是"開始試用"(看起來是不同連結所以分別計算,但不敢點確認...)加起來總佔比72.75%,剩餘分別是goolge.co.uk 4.94%、facebook.com 2.11%、taobao.com 1.36%,看不出來此網站導轉的行為作用,但常見的網站是有上榜。
再回到最上方我提到的幾個關鍵字:
它會提供贊助的、不可靠的、欺騙性的和可能的危險內容。
通常會收集有關其訪問者的資訊。目標資訊可能包括:
訪問過的 URL、查看的頁面、搜索的查詢、瀏覽器 Cookie、使用者名/密碼、個人身份詳細資訊、財務相關數據等。收集到的信息可以通過出售給第三方來獲利。

其他數據:
5.觀看國家佔比也是挺有趣,印度為最大宗

6.男性占比高達63.57%?!
不曉得跟印度文化及男女比例是否有關。

●提到Maxask相關網站:
約2024年4月開始有相關資料,
2024/4
Maxask.com清理報告 (enigmasoftware.com)
(這是一個惡意軟體研究網站,並且提供移除軟體服務。
有趣的是,它還提供綁架網站的排名與資訊。)
請自行評估軟體安全性
2024/5
瀏覽器中的惡意軟體 maxask.com - 如何刪除:r/pchelp (reddit.com)
2024/5/17
[問題] edge更新後 Google進階搜尋被綁架? - 看板 Windows - 批踢踢實業坊 (ptt.cc)
2024/6/3
Maxask 重定向病毒 – 瀏覽器刪除說明 (howtoremove.guide)
2024/6/3
今天新打開瀏覽器搜索時調轉到 maxask.com 的網址,bing 只可以打開網址,不能搜索 - Microsoft Community
2024/6/21
Maxask.com 重定向 - 簡單的刪除說明,搜尋引擎修復 (更新) (pcrisk.com)
(這是一個說明Maxask的網站,並且提供移除軟體服務。)
請自行評估軟體安全性
2024/6/27
疑難排解 - 瀏覽器被重新導向至其他網站 | 官方支援 | ASUS 台灣
●補充,
查詢到2009年、2022年各有單筆網友反應瀏覽器被綁架,跳轉的綁架網站不一樣。
參考資料:
Edge 被中國來路不明的網站綁架 - Microsoft 社群
-
題外話,
因為事情發生了,
也只好開始蒐集資訊,並且研究、思考如何處理跟預防,
將整合資訊分享給有需要的人,也是花了將近半天時間。
如果有大神更專業的資訊,也請不吝嗇與我分享,甚至讓更多人知道資安的重要性。
資安問題防不勝防,
有些事不評論是因為不了解,而評論了也不代表了解,
每件事情都是有成本的,當你不想花智商稅的時候,
你就更需要額外花費時間跟力氣去蒐集、研究、整合資訊,降低資訊落差。























