這篇是以前在PTT上發表的考試心得,考量到PTT排版和閱讀會受限一些內容,所以把文章慢慢更新過來。
PPT原文:[心得] 準備建築師考試(法規)
(by SN047 aka 菜建 2018/02/23)

當年106年建築師高考成績
我是個本身是背科非常差的人,老實說準備建築師考試時,前期花最多時間的就是法規。
法規條文真的多到爆,每次讀都快睡著。所以今天來分享一下我當年準備建築師考試法規的經驗,希望能幫助也在苦戰的你。先說,這方法純粹是為了考試,不是為了深入研究法規。
心得
我當時跟大多數人一樣,一開始就報了X力補習班。但老實說,法規課真的多到讓人懶得上……就算是全職考生,把全部法規課聽完也超耗體力。 如果你真的很想把每條法規都搞懂,當然可以硬聽完,但對考生來說,每分每秒都很珍貴,尤其是還要上班的考生。
我的方法很簡單:直接做歷屆考題。簡單暴力
你可以從最新的考題開始,也可以從最早的97年開始(改制為考選擇題),有人說從最新的做比較好,因為比較符合現行法規。但以我當年情況來說順序沒有太多影響,因為這個方法的最終目的根本不是為了寫對答案。
準備方法
做題時,不管你是猜的還是確定的,都一定要做標記。做完之後,直接對答案,然後一題一題查法規的來源。第一次會很痛苦,真的痛苦到爆,因為你可能連該查哪條法規都不知道,查一題可能花很久。 但撐過第一次,你就會開始知道哪些法條最常考,第二次查就快很多。
不斷的做題目➡對答案➡查法源➡順便看旁邊相關的法規➡回到第一步重複。
方法就是這麼簡單。
書單
接下來推薦幾本我準備時用的書(技術規則這種基本就不多說了):
1️⃣ 營建法規
這本幾乎所有法規都有,不過有些附錄之類的內容沒收。 缺點:字小到爆炸……我當初熬夜看這本,考完近視度數直接飆升。
為了讓字大一點,我會把必讀的法規部分做成PDF印出來更好畫重點(有缺漏或建議也歡迎大家補充)。
2️⃣ 無障礙小本本
這本是我當替代役時,單位的善良承辦叫我去拿的(替代役限定XD),外面應該買不到。 建議大家上網把無障礙相關法規印下來,自行裝訂成小本,隨手翻很方便。 因為無障礙真的超常考,連環控、構造都曾經考過。
3️⃣ 高普考建築工程 建築師營建法規含建管行政: 重點法規歸納及歷屆命題解析
這本是當初朋友推薦的,主要是給考公務高考的人用的,作者有挑選認為重要的法條(不是全部收錄)。 不過裡面重點整理得還不錯,可以當參考。
整理
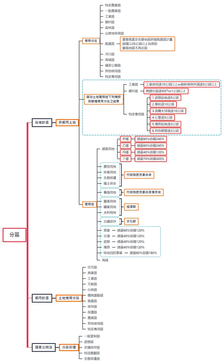
因為我本來就超不會背東西,所以我會盡量找出法規之間的關聯性一起記。像我會用Xmind做法規的心智圖,例如:
- 分類常考分區法規的Xmind圖(很多分區條文很容易搞混)

- 整理區域計畫法規的Xmind圖

這方法超適合做筆記,因為每個人的Xmind圖只有自己最懂(當然,如果能做到連別人也看得懂,那很棒表示你真的很熟了)。
最後,找法規的過程一定很痛苦,尤其是找不到的時候。所以我這邊也附上之前自己整理的103~105年歷屆題目法規雲端資料以及出現在考題的法規,裡面除了標出每題涉及的法條,有時候一題有不只一條法規,我也有記下來。
此外,我還整理了各法規出題次數統計。不用說,技術規則當然是最常考的,我還特別把技術規則最常考的章節做成試算表。
我建議:真的找不到再翻這份統計,會比較有效。因為這個方法的重點在於查法規的過程,這樣你查一題,可能就順便記了好幾條法規。
除了這些,我也跟朋友玩過快問快答的法規遊戲,效果也不錯。還有其他筆記、資料目前還沒整理完,之後有空再補分享囉!


















