這次的方格子是要教各位,如何用Notion來記錄自己的閱讀進度。
上一篇介紹了怎麼建造美麗的書櫃時,大家看到我多得嚇死人的標籤應該嚇壞了,這次來說明上次沒有提到的標籤屬性部分。

左邊是這一次要教大家怎麼做的打卡部分,
右邊的資料庫則是上一次給大家看的書櫃,同一個資料庫但是不同的顯示方法。
每次打開這頁都會看到右邊有自己「正在閱讀」或是「棄坑的書」,通常都是優先從這選擇今天要閱讀的書。
這次的頁面也是看Red大的介紹,
英文好的「孩紙」們可以直接看她的影片~
對英文沒有自信的孩紙,就跟著我一步一步來吧~~!
~正文開始~
開始蓋閱讀打卡機
❶(Number)打開建好的書櫃資料庫的書裡新增「總頁數」

實體書的頁數比較好懂,但是電子書的話,像是amazon或是readmoo都有「絕對頁數」,也很好分辨。博客來的電子書的話就要「固定閱讀字體大小」,因為手機版的頁數會隨著字體大小有變動。
我的沼澤女孩就是博客來的電子書~
❷(Empty page & Table inline)新增一個新的頁面及資料庫
這次因為要同時顯示多個資料庫,所以先新增一個「新的頁面」。選擇「Empty」後,在新的頁面裡頭「新增一個資料庫」。

接著將上次做好的書櫃拖移到這次的新頁面。

資料庫移動好之後,先把書櫃的顯示設定改成Table view後,Properties顯示調成這樣子。

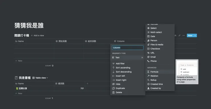
接下來開始來新增「閱讀打卡機」會用到的標籤。
先用「#Number」新增「開始頁數」以及「結束頁數」。

接著用「ΣFormula」新增「閱讀頁數」

❸(Formula)讓文組害怕的東西
Formula有點像是excel的功能,可以利用「函數」做簡單的計算。
這個部分有點博大精深,初學者的孩紙們只要先知道它可以做運算就好。



Σ 閱讀頁數
= 結束頁數-開始頁數
= prop(”結束頁數”) - prop(”開始頁數”)
此時要注意的點是,能夠計算的只有「數值」,新增標籤時記得要點選「#Number」。數值在儲存格裡頭會靠右,文字則會靠左。
「文字」與「數值」有機會會再詳細介紹,今天只需要記得要靠右的數字才可以做計算。
❹(Relation)串連資料庫
終於介紹到Notion最強大的「串連資料庫」的功能ー「Relation」。




點開下方書櫃的Properties將新增好的「Related to 閱讀打卡機」打開

把上頭的「閱讀打卡機」新增的「Relation」以及下頭的「我是書櫃」的「Related to 閱讀打卡機」改成自己懂的名稱。
為了方便辨識,我在打卡機的頁面加上了「1、2、3」。

點擊「連結書櫃」下方儲存格後,就會出現「我是書櫃」的清單。


❺(Rollup)調閱連結資料庫的資料
Rollup則是可以選擇要顯示已連結(Relation)資料庫的欄位。







還可以這樣用~



❻(Formula)「閱讀進度條」登場
終於到了大家期待已久的進度條部分!

然後深呼吸一口。
因為要教學怎麼寫進度條實在是需要太多的篇幅了,打算以後再慢慢介紹。所以小的我這次直接分享Notion頁面,讓大家可以複製「函數」到自己的書櫃裡💪
之前聽說過標籤設成中文會很容易有bug,
所以我把
「總頁數」改成「Total pgs」
「已閱讀頁數」改成「Read pgs」
只要各位的書櫃標籤有設定對的話,函數就可以直接套用。選一個喜歡的樣式,「套用之後函數」再改回原本想要設定的標籤名稱就可以囉~



目前就準備了這幾種進度條

大家可以把畫面拉到下面來複製喜歡的進度條

只要滑鼠靠近,右上角就有「複製鈕(Copy)」

我基本上用前兩種進度條比較多。
為了這一篇特地新增了有月亮轉轉轉的「失心風」,大家點開函數之後就知道我有多瘋了,寫超久🤣
👆有比較簡單的寫法的話請告訴我~~(真心想知道)
如果大家有好的進度條點子的話,我可以新增到裡頭,讓大家都可以用👍
❼(Created time)打卡小技巧
每次新增新的頁面時,打卡時間會自動被記錄下來。


如果要事後補打的話,可以再新增一個日曆標籤,手動打卡。


以上就是「閱讀打卡機」的基本作法
打卡方式
兩個資料庫連結建好之後,就可以開始在「閱讀打卡機」打卡囉!
這次新增的書櫃標籤(Properties)都不需要動,會自動計算好。
需要輸入的只有「閱讀打卡機」的
- 打卡名稱
- 選擇連結書櫃的書本
- 開始頁數
- 結束頁數
只要輸入這四個項目,「書櫃」就會自動顯示書本的「閱讀進度條」以及「閱讀打卡次數」~
是不是很神奇🤩?
我的打卡方式
我習慣會在標題打卡頁面打上書名,然後圖示選擇閱讀時的狀態。
不只是將資料庫連到書櫃,還會連到我的日記裡,以追蹤自己是否有每天閱讀。


以下整理兩個常見問題
Q:怎麼讓資料庫左右並排?

要把兩個資料庫並排有兩種方法
第一種、將資料庫轉成頁面,拉好位置後展開
第二種、新增兩個文字方塊在左右兩方,資料庫就可以拉到文字方塊下
原本兩個都要做gif,但是動作太快會看不清楚,太慢又會被裁掉😓
排版就依照大家個人喜歡,自己調整~
Q:怎麼同時顯示兩個資料庫
首先,先複製一個資料庫~






結尾
小的我還不太知道要怎麼用排版大家才會看得方便,想請問大家喜歡怎麼方式顯示操作?
- 全部用照片標示步驟❶❷❸
- 全部用gif
- 照舊,難的部分用照片,簡單的部分用gif
- 直接拍影片啦~
希望大家夠給留言給意見😅
謝謝您看到最後~
如果自己在蓋「閱讀打卡機」的時候有遇到問題的話歡迎留言,或是到Notion 繁體中文社群提問,很多Notion強人在上面會回覆。
以上就是書櫃的「閱讀打卡機」,希望可以幫助到大家。
挖坑
Formula「文字」與「數值」的差別- 怎麼自己用Notion做進度條
已補坑
- Formula「文字」與「數值」的差別




















