前言
本篇文章為 Sophos Firewall (防火牆) 的初始化圖文說明,是一切使用Sophos防火牆的開始,在將防火首次拆箱 或是 將防火牆回復原廠預設值 或是 重新安裝防火牆後,都將會經此流程。
目前 (2025 09) Sophos 防火牆的韌體(系統)版本為21.5.0,故就以此版本作為圖文示範,與過往版本其實都差異不會太大,都有差不多的初始化設定。
而在本篇文章的設定過程中,將衍伸出其他設定,以下為幾個可供閱讀的重要設定文章
- CMD Console的方式
- 重設admin密碼
- 什麼是SSMK
- 備份與還原防火牆
- 防火牆韌體(系統)版本變更(昇版或降版)
- 重新安裝防火牆系統
- 如何設定基礎線路以瀏覽網際網路
- 如何將註冊防火牆以輸入授權碼
- 如何用 Sophos Central 管理防火牆
操作步驟
連接網路線
接上電源後會自動開機,若沒有開機的話,請按啟動鍵,接著用網路線連接 Port 1,請稍待約 1~2 分鐘後 Port 1 會亮起並開始閃爍,代表 Port 已啟動,至於左邊的 COM Port 是筆者我習慣用來顯示 Console 畫面監測開機狀況用的,您可以不需要接,若想知道如何顯示 Console 畫面點我

Ping 測試
可以 Ping 一下 Port 1 的預設IP:172.16.16.16 來看看 Port 是否已啟動

連線至 Web GUI Console
接著打開瀏覽器,網址列輸入 WebConsole 的預設網址 https://172.16.16.16:4444
- 連線前請記得先將你自己的電腦IP設定成 172.16.16.XXX
- 如果 Ping 得到但是網頁顯示無法連線請先再稍等約一分鐘,因為防火牆的https服務還沒啟動完成

連線成功,開始設定
連線成功,出現 Sophos Firewall 的 WebConsole 畫面,右上角可以選擇語言,勾選我接受,再按開始設定

基本設定
依照密碼複雜度原則建立新管理員密碼,建議取消勾選安裝期間自動安裝最新韌體,設定好密碼後按繼續,如果日後密碼實在是忘記了的話請點擊我閱讀如何重製密碼

畫面右上角有一個還原備份的按鈕,如果有防火牆備份檔的話可以直接就在這邊還原,但依筆者的經驗是從這邊還原的會怪怪的,建議進系統之後再還原,欲知如何備份還原請點擊我
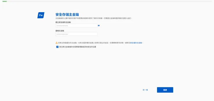
安全存儲主金鑰
與上步驟相似,依照密碼複雜度原則建立 安全存儲主金鑰(SSMK),這個SSMK與日後的防火牆備份還原有關,若欲知詳細請點擊我,在目前這個版本的初始化SSMK為強制設定,如果怕忘記的話可以跟管理員密碼一樣(但這樣就失去安全的意義了 XD

網際網路連接
勾選離線繼續後按下一步,網際網路稍後進系統後再設定即可

名稱和時區
- 防火牆名稱預設為機器序號,可以使用自訂名稱,再選好時區與時間後按繼續,也可以直接按繼續稍後進系統都可以隨時再修改

基本設定已完成
- 這邊可取消勾選 選擇加入客戶體驗改進項目,然後可以按繼續,也可以直接按跳到完成,若按跳到完成則將跳至第13步驟

網路配置(LAN)
- 這邊也可以直接就按下一步,或是也可以修改 LAN IP 位址,但記得設定完成稍後重新啟動之後 IP 就變了,將變成你所設定的 IP,不再是預設的 172.16.16.16,要再連線WebConsole的話必須改成 例如是https://192.168.XX.XX:4444

網路防護
- 這邊就直接按繼續即可

通知和備份
- 這邊無法跳過,除非你剛才有按跳到完成,否則會強制你設定,筆者這邊都隨便設定一個 Email 的格式讓他過就好,這些進系統後都可以隨時再修改

為什麼是 [email protected],因為很短,比較好打
設定摘要
- 這邊總攬一下剛才的設定,但估計是沒什麼人會想看,直接按完成進入重新啟動即可

重新啟動
- 開始自己跑設定,然後會自動重新啟動,這個時候可以先去泡杯茶或是哈一根,等你回來時他應該就開好了

監測是否啟動完成
- 或是也可以開個 Console 或者 CMD視窗 持續 Ping 監看他的開機狀態

重新啟動完畢,登入
- 重新啟動完畢後,出現登入畫面,請輸入預設管理員使用者名稱與剛才你所設定的管理員密碼後登入

註冊防火牆
- 這邊就直接勾選老子現在不想註冊然後繼續即可

登入成功
- 到這邊進入系統畫面,他會跳出這個視窗問你要不要用 Sophos Central 管理防火牆,可以先按「不了,謝謝」,稍後再設定
至此,初始化設定將到此為止

Sophos Central 是一個雲端管理介面,他可以管理 Sophos 的全部產品,包括 端點、交換機、防火牆、AP...等等,欲知如何設定請點擊我



















