Ⅰ.依賴圖的概念
依賴圖(Dependency diagram),是一種用來表示系統中各個元件或模組之間依賴關係的圖表。這些依賴關係可以是直接的,也可以是間接的,它們揭示了系統元件如何相互關聯和互動。透過依賴圖,開發者可以直觀地看到哪些元件依賴其他元件,以及這些依賴關係如何影響系統的整體結構和行為。

Ⅱ.依賴圖的分類
依賴圖在不同的領域有不同的分類和用途。主要分類有:
1. UML中的依賴圖
在UML(統一建模語言)中,依賴圖用於表示類別與類別、介面與介面之間的依賴關係。這種依賴關係通常具有以下特點:
單向性:依賴關係是單向的,表示一個類別依賴另一個類別的定義或實作。
偶然性和臨時性:依賴關係通常是偶然的和臨時的,即一個類別的變化可能會影響到另一個類,但這種關係不是長期穩定的。
弱關係:與關聯關係相比,依賴關係是一種較弱的關係。
在UML中,依賴關係通常透過帶有虛線的箭頭來表示,箭頭指向被依賴的類別。

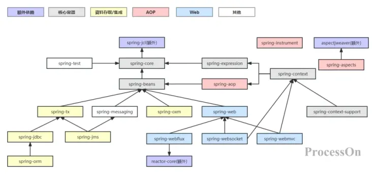
2. 軟體開發和系統設計領域的依賴圖
軟體開發和系統設計領域,依賴圖通常用於表示程式中的變數、函數或語句之間的資料依賴和控制依賴關係。這種依賴圖有助於編譯器進行程式碼最佳化、資料流分析、控制流程分析等工作。
資料依賴圖:用於表示變數之間的資料流動關係,即一個變數的值依賴另一個變數的值。這種依賴關係有助於編譯器進行資料流分析,以確保變數的正確使用。
控制依賴圖:用來表示語句之間的控制關係,即一個語句的執行依賴於另一個語句的執行結果。這種依賴關係有助於編譯器進行控制流程分析,以最佳化程式的執行效率。


系統依賴圖:系統依賴圖是在程式依賴圖的基礎上,將整個系統整合在一起表示的圖。系統依賴圖有助於分析系統中的函數呼叫關係、資料流動關係和控制關係,以理解系統的整體結構和行為。

3. 專案管理領域的依賴圖
PERT圖(Program Evaluation and Review Technique)可以被視為一種依賴圖。是一種用於專案管理的工具,特別適用於複雜專案的規劃和時間管理。它透過網路圖來表示專案中的各項任務、活動的先後關係,並幫助專案經理識別關鍵路徑,即專案完成所需的最短時間路徑。

想了解PERT圖的更多內容,可以進入PERT圖新手指南:專案管理的強大工具文章查看。
Ⅲ.繪製依賴圖的工具推薦
繪製依賴圖的工具很多,選擇趁手的工具非常重要。常見的有Visio, Lucidchart ,ProcessOn等,使用者可以依照需求挑選合適的依賴圖製作器。這裡主要講解如何使用ProcessOn製作依賴圖。 ProcessOn是一款專業的線上繪圖製作器,支援繪製依賴圖,流程圖,UML圖,網路拓撲圖等專業圖形的繪製,站內包含上萬模板,可以快速創建圖形,同時支援和他人共同協作編輯。
Ⅳ.如何建立依賴圖
1. 開啟ProcessOn官網,進入個人檔案頁,點選新建建立流程圖。
2. 拖曳製作器左側圖形庫中的圖形到畫布上,建立代表你係統中元件或模組的節點。通常,你可以透過插入矩形並雙擊編輯其內容來表示節點,點擊圖形上的「+」即可建立圖形間的連線,連接線表示元件之間的依賴關係。

3. 選取圖形,頂部工具列支援設定文字樣式和連線樣式,可以修改字體,字號,顏色,邊框樣式等。選取連線,頂部工具列可以將連線設定為虛線。

在繪製和使用依賴圖時,以下是一些最佳實踐建議:
保持簡潔:盡量簡化你的依賴圖,只包含必要的元件和依賴關係。這有助於提高可讀性並減少誤解。
使用標準符號:遵循標準的符號和表示方法,以確保你的依賴圖在不同團隊和專案中具有一致性和可理解性。
定期更新:隨著系統的發展和變化,及時更新你的依賴圖以反映最新的依賴關係。
驗證和測試:在繪製完成後,使用工具或手動方法對依賴圖進行驗證和測試,以確保其準確性和可靠性。
從複雜的軟體開發項目,到專案管理領域,依賴圖以其直觀的方式揭示了元素間的相互依賴關係,讓決策者在面對龐大而複雜的問題時能夠找到解決問題的關鍵路徑。透過明確的概念、範例、繪圖教學等方面的介紹,相信你已經對依賴圖有了更深入的了解。希望本文能為您在實際工作中應用依賴圖提供有益的參考與指引。























