10分鐘教你如何做B2B(Business-to-Business)產品

更新 發佈閱讀 6 分鐘

眾所周知,在企業對顧客市場的競爭成為紅海的背景下, B2B市場無疑是充滿機會的藍海,並已成為近年來的風口。網路巨頭和新興業者紛紛進入這個市場,希望藉此挖掘最大的市場價值。

不論是企業對客戶市場還是B2B(Business-to-Business)市場,對提供服務的組織來說,目的就是降本增效。今天本文用10張圖,給B2B產品經理了一些優質內容和經驗分享,希望可以對你有所啟發。

vocus|新世代的創作平台

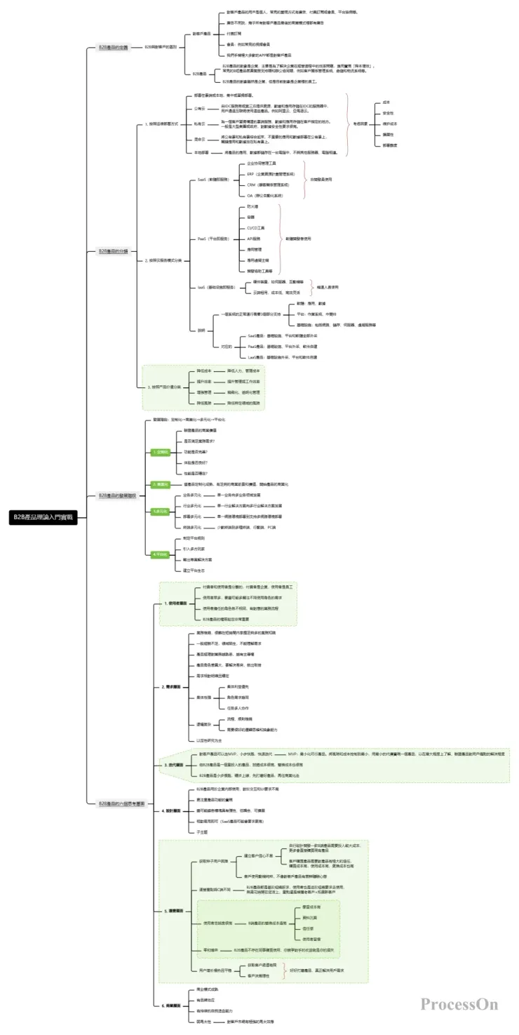
B2B產品理論入門

如果你對什麼是B2B產品,它和企業對客戶產品的區別, B2B產品的分類和發展階段,以及做B2B產品需要思考的幾個層面還不清楚,那麼這張圖可以先補充你缺乏的理論知識。

2. B2B產品CRM的應用架構

vocus|新世代的創作平台

B2B產品CRM的應用架構

客戶關係管理簡稱CRM,是企業選擇和管理有價值客戶及其關係的一種商業策略,要求以客戶為中心的商業哲學和企業文化來支持有效的市場營銷、銷售與服務流程。

客戶關係管理借助一定的資訊科技和互聯網技術,提供客戶多種交流管道,為企業提供全方位的管理視角,最大化客戶的收益率。

這張範本從獲客工具、銷售後台、業務支援、行銷管理、獲客工具、推薦策略、召回策略、基礎服務、客戶模型、資料倉儲10個方面搭建了B2B產品CRM的應用架構,掌握這張架構圖,就可以輕輕鬆鬆開發產品啦。

3. 客服平台邏輯架構圖

vocus|新世代的創作平台

客服平台邏輯架構圖

B2B產品具有非常強的業務屬性,如果缺乏框架性思考,可能導致比較嚴重的問題。對內,不斷堆砌功能,開發成本會越來越高;對外,使用者看到的資訊繁雜,體驗較差。設計功能應事先理清業務架構,以一種抽象的框架視角來全局思考。這張模板,絕對是小白進階,達人快速成長的通道。

4. B2B產品SDR有效線索處理流程

vocus|新世代的創作平台

B2B的SDR流程

B2B SDR有效線索如何處理?這張圖從線索獲取、清洗線索和線索分類、跟進線索運營、有效產出、資料整理5個階段去做了漏斗模型和階段重點工作整理,拿到用戶線索還不知道怎麼整理的你,快快收藏使用起來~

5. 企業需求管理整體流程

vocus|新世代的創作平台

B2B企業需求管理整體流程

這是一張基於頭部上市公司的實際需求管理經驗整理成的圖,它從橫向的收集、分析、分發決策、實現、驗證的需求管理階段,到縱向的關鍵點、主要工作、核心價值、主要角色等方向,全面的呈現了企業需求管理整體流程,希望對正在收集、整理企業需求管理有借鏡意義。

6. B2B產品競品分析

vocus|新世代的創作平台

B2B競品分析

這張圖從確定競品分析的目的、選擇競品、如何選擇競品、收集資訊、資訊分析整理、競品分析維度、得出結論和進行規劃7個方面去做B2B產品的競品分析。

B2B產品的競品分析本質上不專注於功能具體操作流程等,功能等再怎麼變化,也無法擺脫客戶使用習慣和目的,所以我們需要更多去分析的是客戶的使用目的和使用場景,滿足客戶的使用習慣,豐富各類配置以供不同客戶使用等。

7. B2B商家營運體系

vocus|新世代的創作平台

B2B商家營運體系

不同業務場景對於商家行銷的方法要求是不同的,不同於企業對客戶產品的是, B2B產品的商家行銷管理,需要考慮到產品的生命週期。

這張範本從8個部分描述B2B商家行銷體系,以體系的思想,結合策略的開展,搭建一套可以在B2B商家行銷過程中,得心應手的行銷體系和方法論,希望對需要的人有幫助。

8. B2B產品經理的能力模型

vocus|新世代的創作平台

B2B產品經理的能力模型

B2B產品經理往往聚焦於某一業務方向,如果想在專業領域的深度上有所突破,必須具備足夠的知識廣度和深度做支撐。這張產品經理能力模型,從產品經理的基本素質、產品技能和業務知識三個方向,給予希望在能力和業務上有所提高的產品經理一些努力的方向。

9. B2B產品如何做數位行銷?

vocus|新世代的創作平台

B2B如何做數位行銷

如今企業對客戶產品的數位行銷日趨成熟和內卷, B2B的業務類型的公司看到企業對客戶產品的數位行銷對整個業務的正面效果,也紛紛想佈局數位行銷,那B2B產品如何做數位行銷呢?這張圖從什麼是B2B產品的數位行銷、 B2B產品數位行銷的特色、如何做B2B產品的數位行銷和B2B產品的行銷內容規劃想法四個面向,提供一些行銷想法給大家。

10. B2B產品數位行銷指標量化

vocus|新世代的創作平台

B2B營運如何量化指標

量化行銷是精細化行銷的基礎,透過各種量化指標,才能清楚看到企業行銷的成本、效益,避免企業的行銷成為一本糊塗帳。有了量化的指標後,才能有目的的、可計量的對各個行銷環節進行評估和改進,最終獲得更高收入和利潤。

在現今的商業環境中, B2B產品在企業間的交易與合作中扮演著舉足輕重的角色。 B2B產品往往有特定的功能與服務指向,旨在滿足企業在生產、營運、管理等多方面的需求。學會闡述其應用場景和取得的成果,是一種有效的推廣方式,有助於打造口碑、吸引新客戶,進而在競爭激烈的B2B市場中脫穎而出。

以上所有的B2B產品範本均來自ProcessOn範本庫, ProcessOn作為專業強大的繪圖工具,支援線上編輯UML圖、流程圖、心智圖、組織結構圖等多種圖形。使用者可以從零開始建立新內容,也可以輕鬆地在現有作圖框架、範本上進行編輯和修改,操作簡單易上手。

留言
avatar-img
ProcessOn的沙龍
12會員
215內容數
分享心智圖與流程圖使用技巧
ProcessOn的沙龍的其他內容
2025/05/30
在數據驅動的今天,如何有效率、直觀地展示數據成為各行業從業人員關注的焦點。條形圖,作為資料視覺化領域中最基礎也是最常用的工具之一,以其簡潔明了的特點,在訊息傳遞中發揮著不可替代的作用。本文將帶您深入了解長條圖的定義、套用場景、種類、製作工具並分享多個長條圖範本。
Thumbnail
2025/05/30
在數據驅動的今天,如何有效率、直觀地展示數據成為各行業從業人員關注的焦點。條形圖,作為資料視覺化領域中最基礎也是最常用的工具之一,以其簡潔明了的特點,在訊息傳遞中發揮著不可替代的作用。本文將帶您深入了解長條圖的定義、套用場景、種類、製作工具並分享多個長條圖範本。
Thumbnail
2025/05/23
在數據驅動決策的時代,圖表已成為商業分析、學術研究、專案管理中的"通用語言"。餅圖作為資料視覺化領域的基礎且強大的工具,憑藉其簡潔明了的呈現形式,成為了人們處理和解讀資料的得力助手。本文將帶您系統掌握圓餅圖的概念,分類與實戰技巧,幫助您輕鬆駕馭這經典的圖表形態。
Thumbnail
2025/05/23
在數據驅動決策的時代,圖表已成為商業分析、學術研究、專案管理中的"通用語言"。餅圖作為資料視覺化領域的基礎且強大的工具,憑藉其簡潔明了的呈現形式,成為了人們處理和解讀資料的得力助手。本文將帶您系統掌握圓餅圖的概念,分類與實戰技巧,幫助您輕鬆駕馭這經典的圖表形態。
Thumbnail
2025/05/21
隨著學術研究和教育領域對公式編輯需求的不斷增加,許多平台都推出了支援公式輸入的工具。 ProcessOn 作為一個領先的線上協作平台,推出了其強大的Math99 MathType線上公式編輯器,為廣大用戶提供了一個無縫、高效、簡單的數學公式編輯解決方案。
Thumbnail
2025/05/21
隨著學術研究和教育領域對公式編輯需求的不斷增加,許多平台都推出了支援公式輸入的工具。 ProcessOn 作為一個領先的線上協作平台,推出了其強大的Math99 MathType線上公式編輯器,為廣大用戶提供了一個無縫、高效、簡單的數學公式編輯解決方案。
Thumbnail
看更多
你可能也想看
Thumbnail
在競爭激烈的商業環境中,成功的 B2B 簡報不僅僅是傳達資訊的方法和工具,也是建立信任和促進合作的關鍵。認識你的 TA (Target Audience),結構化+故事,互動&調整,跟進&收集回饋,是幾個提升簡報和交流品質的重要方法。
Thumbnail
在競爭激烈的商業環境中,成功的 B2B 簡報不僅僅是傳達資訊的方法和工具,也是建立信任和促進合作的關鍵。認識你的 TA (Target Audience),結構化+故事,互動&調整,跟進&收集回饋,是幾個提升簡報和交流品質的重要方法。
Thumbnail
比起安於現狀,甚至是消極的過一天是一天,倒不如學著掌握市場趨勢,順應而上! 收集資訊,分析並調整,優化你的品牌,才不會被這個市場所淘汰。
Thumbnail
比起安於現狀,甚至是消極的過一天是一天,倒不如學著掌握市場趨勢,順應而上! 收集資訊,分析並調整,優化你的品牌,才不會被這個市場所淘汰。
Thumbnail
大部分業務進入國際市場都會遇到這樣的問題。這篇文章提供判斷內銷或外銷的標準和方法,並說明即使可能影響當地代理商的生意,賣給經銷商的利益仍然大於不賣的利益。文章中也提供了業務思考和延伸思考,對業務人員在做國際業務決策時提供了實用方法。
Thumbnail
大部分業務進入國際市場都會遇到這樣的問題。這篇文章提供判斷內銷或外銷的標準和方法,並說明即使可能影響當地代理商的生意,賣給經銷商的利益仍然大於不賣的利益。文章中也提供了業務思考和延伸思考,對業務人員在做國際業務決策時提供了實用方法。
Thumbnail
本文分析導演巴里・柯斯基(Barrie Kosky)如何運用極簡的舞臺配置,將布萊希特(Bertolt Brecht)的「疏離效果」轉化為視覺奇觀與黑色幽默,探討《三便士歌劇》在當代劇場中的新詮釋,並藉由舞臺、燈光、服裝、音樂等多方面,分析該作如何在保留批判核心的同時,觸及觀眾的觀看位置與人性幽微。
Thumbnail
本文分析導演巴里・柯斯基(Barrie Kosky)如何運用極簡的舞臺配置,將布萊希特(Bertolt Brecht)的「疏離效果」轉化為視覺奇觀與黑色幽默,探討《三便士歌劇》在當代劇場中的新詮釋,並藉由舞臺、燈光、服裝、音樂等多方面,分析該作如何在保留批判核心的同時,觸及觀眾的觀看位置與人性幽微。
Thumbnail
以銷售解決方案為目標的網路軟體業務們
Thumbnail
以銷售解決方案為目標的網路軟體業務們
Thumbnail
這是一場修復文化與重建精神的儀式,觀眾不需要完全看懂《遊林驚夢:巧遇Hagay》,但你能感受心與土地團聚的渴望,也不急著在此處釐清或定義什麼,但你的在場感受,就是一條線索,關於如何找著自己的路徑、自己的聲音。
Thumbnail
這是一場修復文化與重建精神的儀式,觀眾不需要完全看懂《遊林驚夢:巧遇Hagay》,但你能感受心與土地團聚的渴望,也不急著在此處釐清或定義什麼,但你的在場感受,就是一條線索,關於如何找著自己的路徑、自己的聲音。
Thumbnail
當你開始創業時,有一個客戶開發系統是很重要的。這個系統將説明你識別和瞭解你的目標市場,並與潛在客戶發展關係。
Thumbnail
當你開始創業時,有一個客戶開發系統是很重要的。這個系統將説明你識別和瞭解你的目標市場,並與潛在客戶發展關係。
Thumbnail
經營環境 一、競爭:是你的「產品」和「服務」再競爭。 幫底下的每一個層級(第一線人員)把客戶服務做到最好。 高層能為部屬做甚麼? 1.擴大營運,創造規模效益:用較低的成本把產品或服務送到客戶手上。 2.提供經驗,創造累積效益:可用遠比新事業自己建立的品牌還低的成本,為這個新品牌加分。 
Thumbnail
經營環境 一、競爭:是你的「產品」和「服務」再競爭。 幫底下的每一個層級(第一線人員)把客戶服務做到最好。 高層能為部屬做甚麼? 1.擴大營運,創造規模效益:用較低的成本把產品或服務送到客戶手上。 2.提供經驗,創造累積效益:可用遠比新事業自己建立的品牌還低的成本,為這個新品牌加分。 
Thumbnail
在過去,當我們要進一步增加電商網站業績的時候,增加產品線的種類是一個不錯的方式。但是:要加賣什麼商品?不論是蝦皮、選品店,還是品牌電商官網,除非我們已經有充足的把握,否則都只能猜或是「什麼東西熱賣就賣什麼」,最終就只能淪為價格混戰。 但如果我們可以善用既有已經購買過的受眾呢?賣這些受眾本來就可
Thumbnail
在過去,當我們要進一步增加電商網站業績的時候,增加產品線的種類是一個不錯的方式。但是:要加賣什麼商品?不論是蝦皮、選品店,還是品牌電商官網,除非我們已經有充足的把握,否則都只能猜或是「什麼東西熱賣就賣什麼」,最終就只能淪為價格混戰。 但如果我們可以善用既有已經購買過的受眾呢?賣這些受眾本來就可
Thumbnail
背景:從冷門配角到市場主線,算力與電力被重新定價   小P從2008進入股市,每一個時期的投資亮點都不同,記得2009蘋果手機剛上市,當時蘋果只要在媒體上提到哪一間供應鏈,隔天股價就有驚人的表現,當時光學鏡頭非常熱門,因為手機第一次搭上鏡頭可以拍照,也造就傳統相機廠的殞落,如今手機已經全面普及,題
Thumbnail
背景:從冷門配角到市場主線,算力與電力被重新定價   小P從2008進入股市,每一個時期的投資亮點都不同,記得2009蘋果手機剛上市,當時蘋果只要在媒體上提到哪一間供應鏈,隔天股價就有驚人的表現,當時光學鏡頭非常熱門,因為手機第一次搭上鏡頭可以拍照,也造就傳統相機廠的殞落,如今手機已經全面普及,題
Thumbnail
A類型:身為業務,就是要努力達成客戶的要求 B類型:身為業務,就是要教育客戶讓他們理解什麼是正確的選擇 哪個對? A類型業務 其實身在業務環境久了,你會發現A類型業務與B類型業務都存在。哪個業務會成功,端看在哪個產業、或者看公司的營運型態。有些公司就是客戶要求使命必達,有些公司就是一板一
Thumbnail
A類型:身為業務,就是要努力達成客戶的要求 B類型:身為業務,就是要教育客戶讓他們理解什麼是正確的選擇 哪個對? A類型業務 其實身在業務環境久了,你會發現A類型業務與B類型業務都存在。哪個業務會成功,端看在哪個產業、或者看公司的營運型態。有些公司就是客戶要求使命必達,有些公司就是一板一
Thumbnail
《轉轉生》(Re:INCARNATION)為奈及利亞編舞家庫德斯.奧尼奎庫與 Q 舞團創作的當代舞蹈作品,結合拉各斯街頭節奏、Afrobeat/Afrobeats、以及約魯巴宇宙觀的非線性時間,建構出關於輪迴的「誕生—死亡—重生」儀式結構。本文將從約魯巴哲學概念出發,解析其去殖民的身體政治。
Thumbnail
《轉轉生》(Re:INCARNATION)為奈及利亞編舞家庫德斯.奧尼奎庫與 Q 舞團創作的當代舞蹈作品,結合拉各斯街頭節奏、Afrobeat/Afrobeats、以及約魯巴宇宙觀的非線性時間,建構出關於輪迴的「誕生—死亡—重生」儀式結構。本文將從約魯巴哲學概念出發,解析其去殖民的身體政治。
追蹤感興趣的內容從 Google News 追蹤更多 vocus 的最新精選內容追蹤 Google News